• 做完账心里总没底?一份让报表清晰合规的完整自查指南

    很多财务小伙伴,尤其是刚入行的朋友,可能都有过类似的困扰:账做完了,却不敢确定对不对。今天,我们就来系统梳理一下账务自查的五大关键步骤帮你快速排雷,交出一份靠谱的财务报表!


    第一步:核对核心数据,确保账实相符

    收入与税金申报表一致性确保账上主营业务收入增值税申报表金额完全一致,这是税务稽查的重点之一。有收入必须同步结转成本,计算错误可能直接触发税务系统预警。
    银行账户账实核对银行存款余额必须与银行对账单保持一致,需逐笔核对。同时注意,现金、银行存款、应收票据等科目余额绝不应出现在贷方,如出现负数必须立即查明原因。

    第二步:检查科目余额,排查常见异常

    资产类科目检查存货必须同时登记数量与金额,余额应在借方;固定资产需按月计提折旧,遗漏将直接影响报表准确性。
    往来科目清理避免为同一单位重复设置应收/应付科目;应付账款预付款项应收账款预收款项,针对同一单位不应同时挂账。
    负债类科目核实应付职工薪酬期末余额应等于最后一个月计提数(贷方);其他应付款余额过大需警惕,可能存在隐瞒收入风险。
    应交税费科目勾稽个人所得税、附加税等科目余额应结平或保持在贷方;一般纳税人需重点核对:进项税额 + 转出未交增值税 = 销项税额(特殊情况除外)。

    第三步:完成账目结转,清理期末余额

    制造费用结转月末应将制造费用科目余额全额结转至生产成本,期末应无余额。
    期间费用结转所有期间费用科目(管理费用、销售费用等)期末应结转平,贷方不应有余额。

    第四步:校验报表勾稽关系,确保数据连贯

    利润总额一致性利润表利润总额应与企业所得税申报表中数据完全一致。
    未分配利润计算准确财务软件中本年净利润 + 期初未分配利润 = 期末未分配利润,需验证公式平衡。

    第五步:特殊项目重点排查,防范潜在风险

    实收资本核对每年末需结合工商信息,核实实收资本是否发生变更。
     成本收入配比合理通常情况下,主营业务成本不应大于主营业务收入,如存在特殊情况需备查合理说明。
    现金余额管理账面库存现金余额不宜过大,需符合公司实际经营需要,避免引起税务关注。

    人工逐项核对虽然扎实,但难免耗时费力。如今,不少会计朋友会选择借助专业工具来提升效率、降低差错率。例如,畅捷通好会计软件是您的首要选择!

    01

    简单高效完成财务报表

    好会计,代账公司与专业会计的智能财税伙伴。一键生成报表,自动校验平衡,让财税工作更省心、更高效。
    微信图片_2025-10-17_100411_832.jpg
    好会计提供智能检测功能,可一键追溯至资产负债表初始不平衡月份,并自动分析提示差异原因,助力财务人员快速定位并解决账务问题。
    微信图片_2025-10-17_100439_860.jpg
    微信图片_2025-10-17_100444_298.jpg
    快速调平报表:智能诊断多种不平衡场景(如期初资产不匹配、损益科目期初余额异常等),提供针对性解决方案,助力一键快速调账。
    微信图片_2025-10-17_100448_135.jpg

    清晰掌握报表情况: 一眼掌握报表情况,调整、核对轻松搞定。

    微信图片_2025-10-17_100452_422.jpg


    分析数据,心里有底:哪些科目需要调整,哪些数据需要核对,一清二楚。
    让你的报表清清楚楚、明明白白!



    02

    操作简单,AI助理助您分析经营状态


    好会计设计简洁直观,无需专业培训即可轻松上手。首次使用即可快速掌握核心操作,极大降低学习成本,助您高效开启智能财税工作。
    微信图片_2025-10-17_100456_980.jpg
    好会计助力财税工作提质增效,显著优化工作流程,让您从容完成日常账务处理,告别重复劳动与无效加班。

    保姆级教程:
    登录好会计平台,在功能界面找到并启动,AI助手。
    微信图片_2025-10-17_100502_171.jpg
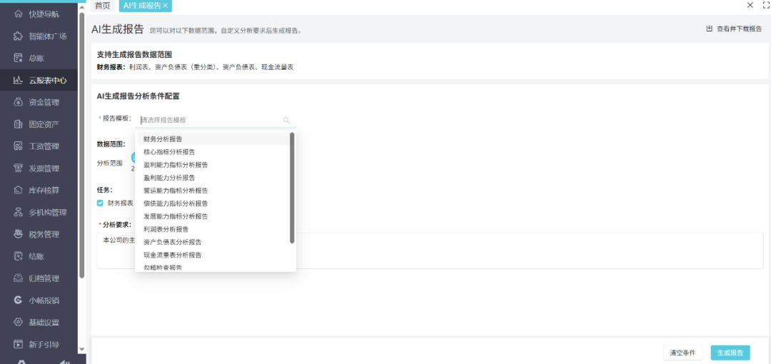
    AI生成报表
    微信图片_2025-10-17_100506_907.png

    老板秒懂报表!实时现金流+风险预警

    报表分析指南也挺详细:打开智能体广场点击小畅助手,输入问题

    微信图片_2025-10-17_100511_323.jpg
    风险诊断,一键转人工,一键解决问题
    微信图片_2025-10-17_100515_874.jpg

    03
    老板必看:3分钟搞懂资金流向


    资金管理模块

    直连银行系统,同步流水数据,智能匹配业务场景生成凭证。

    微信图片_2025-10-17_100520_646.png

    智能核对功能

    支持自动匹配银行流水与账目数据,核对资金流向,智能预警异常交易。

    微信图片_2025-10-17_100525_251.png

    资金分析功能

    支持自动化生成资金流向报告、追踪收入支出波动,智能预警预付账款

    微信图片_2025-10-17_100529_265.png

    04
    秒懂报表!实时观测经营状态

    实时追踪收入成本动态趋势,多维度解析费用构成,助力企业精准把握运营状况。
    微信图片_2025-10-17_100532_992.png

    经营状况表功能支持一键生成可视化图表

    微信图片_2025-10-17_100536_714.png
    销项票云端统管,零风险合规无忧——进销数据自动算,税务健康一键掌控
    微信图片_2025-10-17_100540_649.png
    税负波动秒级定位异常,成本优化——经营风险早发现,合规省心更省钱
    微信图片_2025-10-17_100544_463.png
    结束语
    账务自查是财务工作的基本功,也是保障企业财务健康的关键环节。掌握系统化的自查方法,不仅能有效规避风险,更能提升我们的专业判断力与综合素养。希望这份自查指南能为您带来切实帮助,让财务工作变得更加从容、有序。每一天的严谨细致,都是在为企业的稳健发展保驾护航。祝您在职业道路上越走越稳!